Lompat ke konten Lompat ke sidebar Lompat ke footer

22+ Siebel Open Ui Architecture Diagram Pics

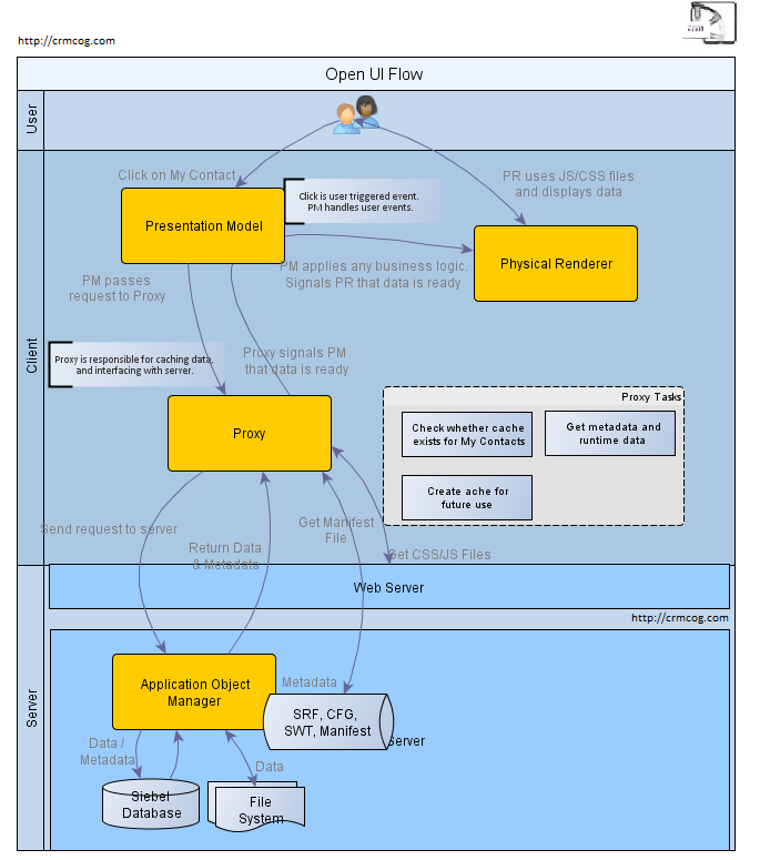
22+ Siebel Open Ui Architecture Diagram Pics. Here is a quick video on the automated test function within siebel open ui. Want to know more about siebel crm and how you can deliver a next generation.

Asynchronous Workflow With Real User Login ~ Impossible Siebel
Asynchronous Workflow With Real User Login ~ Impossible Siebel from 2.bp.blogspot.com
Here is a quick video on the automated test function within siebel open ui. Do we integrate siebel with interaction dialer? From our experience, ip2012 wasn't all that stable, which is why so many clients didn't risk to go live with it.

Does the integration support siebel open ui?

The mvg does not display the data. Siebel application is made up of both siebel and third party. Configuring siebel open ui siebel innovation pack 2014, rev. Oracle university will be the best option to get training on siebel open ui.

Posting Komentar untuk "22+ Siebel Open Ui Architecture Diagram Pics"